Patient Management System in C++
A Patient Management System written in C++ for the Design Patterns with C++ Course Assignment

Overview
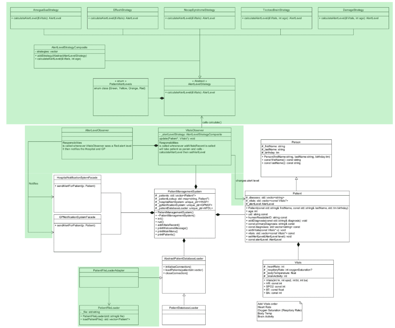
A Patient Management System build in C++ for the Design Pattern with C++ Course. The program aims to automatically determine the patient's 'alert level' depending on what diseases they have and their vitals, then alert the hospital or GP accordinly. The main goal of the assignment was to teach us more design patterns, such as, Strategy, Composite, Adapter, and Observer pattern.
Tech Stack
- Language: C++ CMake
Key Features
- Automatically determine a patient's alert level based on their diseases and vitals
- Alert Hospitals and GP based on the alert level of the patient
- Use Text files to load paitent data into the system
Lessons Learned
Throughout the assignment, I've learned a lot about the 4 design patterns I have used to implement my program. I was especially intrigued by the Strategy + Composite Pattern combination especailly with how useful that can be in developing games like a Buff & Debuff system.
Screenshots
Strategy + Composite Pattern

Adapter Pattern

Observer Pattern
